töltőberendezések
TELTONIKA TeltoCharge evc2 okos funkciókNapelemes integráció
Fizikai telepítés
A napelemes integráció megfelelő működésének biztosításához elengedhetetlen a helyes fizikai telepítés. Ennek része, hogy az elektromos körbe egy olyan okos fogyasztásmérőt kell beépíteni, amely rendelkezik a szükséges kommunikációs funkciókkal, és szerepel a támogatott mérőeszközök listáján: LINK
Az okos fogyasztásmérő kulcsszerepet játszik a negatív áramirány érzékelésében, ami azt jelzi, amikor a háztartás energiafogyasztása alacsonyabb a napelemek által termelt energiánál, és az így keletkező többletet visszatáplálja a villamos hálózatba. A hatékony kommunikáció érdekében a töltőberendezést össze kell kapcsolni az okos fogyasztásmérővel.
Amikor az okos fogyasztásmérő többletenergiát érzékel, továbbítja az információt a töltőnek. A töltő a belső beállításai alapján dönti el, hogy elindítja-e a töltési folyamatot vagy sem. Fontos megjegyezni, hogy ez a működés a töltőben előre beállított konfigurációktól függ.
Napelemes beállítások
Miután a töltő megfelelően csatlakozott a villamos hálózathoz, és összekapcsolódott az okos fogyasztásmérővel, a következő lépés a beállítások konfigurálása a Teltonika Energy alkalmazás segítségével.
Az alábbi lista tartalmazza azokat a beállításokat, amelyeket érdemes elvégezni a napelemes töltés funkciójának aktiválásához:
- Nyissa meg a „Felhasználói menüt” (User Menu).
- Lépjen be az „Telepítői menübe” (Installer Menu).
- Válassza a „Dinamikus terheléselosztás” (Dynamic Load Balancing) menüpontot.
- Engedélyezze a „Terheléselosztás” (Load Balancing) funkciót.
- Kapcsolja be a „Napelemes töltés” (Solar Charging) opciót.
- Amennyiben az okos fogyasztásmérő RS-485 vezetéken keresztül csatlakozik, válassza a „Eszköz keresése” (Search For Device) lehetőséget.
- Csak abban az esetben, ha a TeltoCharge nem tudja automatikusan azonosítani az okos fogyasztásmérőt, használja a „Kézi beállítás” (Manual Setup) funkciót.
Töltési módok
A Töltés menüben a felhasználó kiválaszthatja, hogy a következő töltési alkalom során melyik töltési módot kívánja használni, valamint beállíthatja a napelemes mód töltési teljesítményét is.
A napelemes üzemmódok a töltési folyamat közben is átválthatók.
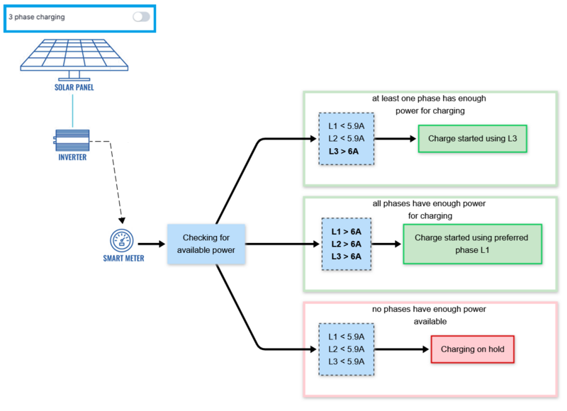
1. Csak napelem: Ez a beállítás azt határozza meg, hogy a töltési folyamat kizárólag a zöld energiát – azaz a napelemek által termelt áramot – használva induljon el. (A napelem által épp termelt minimálisan szükséges áramerősség 6 amper, ez alatt a töltés nem indul el, vagy ha már folyamatban volt a töltés szünetelni fog addig amíg ismét 6 amper fölé nem nő a nepelem által épp termelt energia.)
2. ECO töltés minimum: Ez a beállítás határozza meg a töltési folyamat elindításához szükséges minimális áramerősséget.
3. ECO+ többlet minimum: Ez a beállítás határozza meg a töltési folyamat elindításához szükséges minimális napelemes többletenergia értékét. Ha a minimális többletenergia nem érhető el, a töltő „Szüneteltetés” üzemmódban marad, és várja a további többletenergia rendelkezésre állását.
Töltési módok magyarázata
Ebben a részben bemutatjuk, hogyan viselkedik a TeltoCharge töltő különböző beállítások mellett, valamint hogyan reagál a rendelkezésre álló napelemes energia ingadozásaira. A példákban a töltő bemeneteként három fázist használunk. Az egyes fázisok áramfelvételének részletes diagnosztikájához kérjük, tekintse meg az alkalmazás útmutatóját.
A TeltoCharge töltőberendezés három különböző napelemes töltési módot kínál, amelyek mindegyike egyedi előnyökkel szolgál különböző helyzetekben:
-
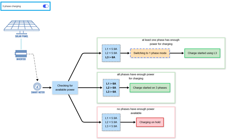
Csak napelemes töltési profil – Ebben a profilban a töltési folyamat kizárólag a zöld energiát használva indul el. A töltéshez minimálisan 6 amper többletenergia szükséges. Ha a rendelkezésre álló többletenergia kevesebb, mint 6 amper, a töltő „Szüneteltetés” üzemmódban marad.
Háromfázisú töltésre példák:
Egyfázisú töltésre példák:
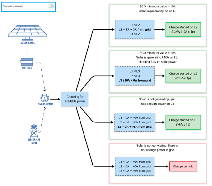
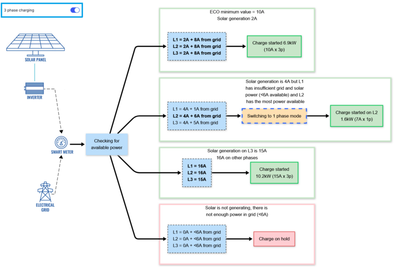
ECO töltési profil
Ebben az üzemmódban a töltés a rendelkezésre álló napelemes energia és a hálózati energia kombinációjával indul. Az egyes fázisokon rendelkezésre álló teljesítmény méréséhez okos fogyasztásmérő szükséges. A következő példákban a „hálózatból” (from grid) érték mutatja, hogy mennyi teljesítményt használ a rendszer a villamos hálózatból. A töltéshez minimálisan 6 amper szükséges.
A felhasználó beállíthatja az ECO minimum értéket, ami a töltéshez a napelemes energia által biztosított minimális áramerősséget jelenti. A töltőberendezés prioritásként kezeli az összes rendelkezésre álló napelemes energiát ennek az értéknek az elérésére, és csak szükség esetén egészíti ki hálózati árammal. Amennyiben azonban egyáltalán nincs napelemes energia, a töltő a hálózatból is képes tölteni a járművet, amennyiben elegendő teljesítmény áll rendelkezésre.
Háromfázisú töltésre példák:
Egyfázisú töltésre példák:
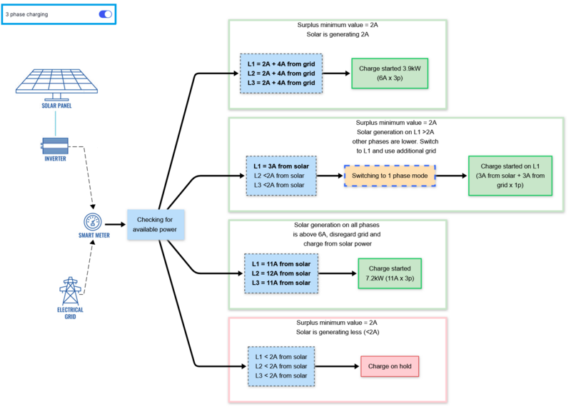
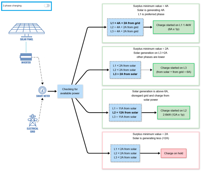
ECO+ töltési profil
Ebben a profilban a töltési folyamat a napelemes és a hálózati energia kombinációjával indul. A felhasználó beállíthatja az ECO+ többlet minimum értékét, amely meghatározza a töltés elindításához szükséges minimális napelemes többletenergia mennyiségét. Ha a beállított érték kevesebb, mint 6 amper, a különbséget a rendszer hálózati árammal egészíti ki.
Háromfázisú töltésre példák:
Egyfázisú töltésre példák:
További információk
Fontos tudni néhány kiegészítő részletet a napelemes integráció használatakor, különösen a töltési folyamat indítását és leállítását szabályozó időzítőkkel kapcsolatban.
Ha a Napelemes vagy az ECO+ mód van használatban, és hirtelen csökken a rendelkezésre álló napelemes energia az elektromos autó töltéséhez, a töltő 30 másodpercig kiegészítő áramot vesz a hálózatból, miközben a maximális áramerősséget 6 amperre korlátozza, amíg elegendő napelemes energia nem áll rendelkezésre.
Ha 30 másodperc után sem érhető el elegendő napelemes energia, a töltő „Szüneteltetés” üzemmódba lép, és várja a további napelemes energia rendelkezésre állását. Amint elegendő napelemes etenergia elérhetővé válik, a töltő elindít egy 2 perces időzítőt, amely során ellenőrzi a napelemes energia folyamatos rendelkezésre állását. A 2 perc leteltével a töltő folytatja a töltési folyamatot.
Ez a mechanizmus biztosítja, hogy a töltés rugalmasan és gyorsan alkalmazkodjon a napelemes energia ingadozásaihoz. Az időzítők és ellenőrzések révén a töltő optimalizálja a napelemes energia felhasználását, miközben a felhasználók számára megbízható és hatékony töltési élményt biztosít anélkül, hogy figyelniük kellene a pillanatnyi napelemes termelést vagy be kellene avatkozzanak a folyamatba.
Miért fontos ez neked?
A TeltoCharge napelemes integrációja teljesen automatizált, így a felhasználónak nem kell folyamatosan figyelnie vagy beavatkoznia a töltési folyamatba. A rendszer magától alkalmazkodik az aktuális napelemes termeléshez, az ingatlan energiafogyasztásához és a hálózati feltételekhez.
Ez lehetővé teszi, hogy a napelemes energiát maximálisan a töltésre használd, így a saját termelésből származó zöld energia minél nagyobb része közvetlenül az autót tölti, a hálózatból való energiafelvételt pedig csak szükség esetén egészíti ki a rendszer. Az intelligens időzítők és ellenőrzések révén a töltő optimalizálja a napelemes energia felhasználását, és minimalizálja azt az időszakot, amikor a napelemes rendszer leáll, mert a hálózati feszültség megemelkedett.
A rendszer rugalmasan kezeli a többletenergia hiányát, kompenzálva a rövid idejű hiányt hálózati árammal, majd automatikusan visszatér a teljesen napelemes töltéshez, amint a feltételek lehetővé teszik. Így a töltés mindig hatékony, biztonságos és környezetbarát, anélkül, hogy neked bármibe be kellene avatkoznod.
Letölthető dokumentumok
Elektromos autótöltő üzemeltetési megoldások
Ha érdeklődik az elektromos autótöltők üzemeltetése iránt, vegye fel velünk a kapcsolatot!
